Infineon Industrial Drives

We drive efficiency in drives – Infineon’s expertise for your optimal drive systems.

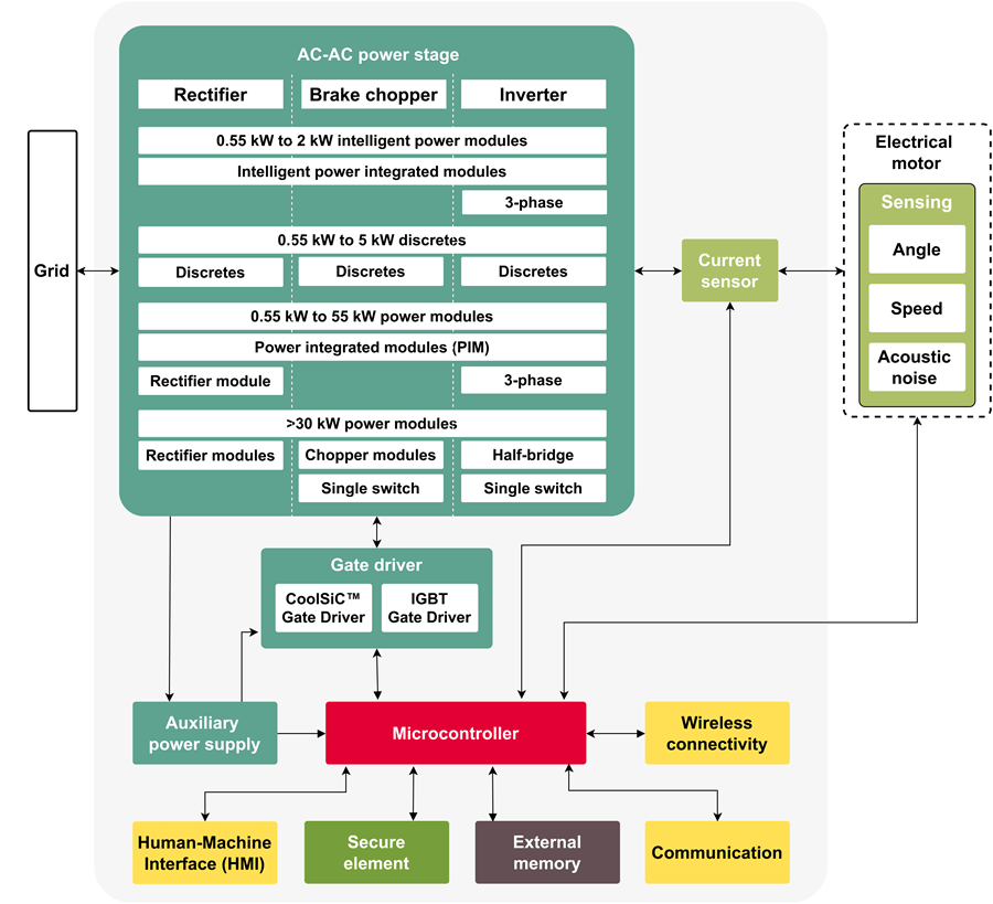
Infineon’s industry expertise and technologies offer optimized solutions that perfectly match the drives application requirements.

The IGBT7 technology enables overload and switching speed control, while CoolSiC™ MOSFETs offer high degree of integration.

For low-power: You can rely on our intelligent power modules (IPMs) and discretes.

For medium-power: EasyPIM™, EasyPACK™, and EconoPIM™ modules are the perfect match.

For high-power: EconoDUAL™ and PrimePACK™ are the solutions of choice for this spectrum.

Choose Infineon as your one-stop-shop for customized, high quality solutions in industrial drives systems and design your system solution with complementary products, such as gate drivers, sensors, microcontrollers and security solutions.


Related Tables/Graphs

Body Image 1-Infineon-Industrial-Drives


Body Image 2-Infineon-Industrial-Drives


Key Products

1200 V TRENCHSTOP™  IGBT7 — Higher power density and optimized switching

Body-Image 3-Infineon-Industrial-Drives-V-TRENCHSTOP Based on the latest micro-patter trenches technology, the 1200 V TRENCHSTOP™ IGBT7 and EC7 diode offer strongly reduced losses and high levels of controllability. This device is optimized for industrial drive applications. Therefore, it enables lower static losses, higher power density, and softer switching.

Application Notes

Download TRENCHSTOP™ 1200 V IGBT7 T7 Application Note

Download Introduction to discrete 650 V TRENCHSTOP™ IGBT7 T7 family

Download Application Presentation 

Video

 



Related Products

Part Number Description
 FP25R12W1T7_B11  1200 V, 25 A PIM IGBT module
 FP50R12W2T7_B11  1200 V, 50 A PIM IGBT module

 

EconoDual™ 3 (half-bridge for medium power)

Body-Image 4-Infineon-Industrial-Drives-EconoDUAL-3 EconoDUAL™ 3 modules are now available with the latest TRENCHSTOP™ IGBT7 generation, extending the 1200 V portfolio from 600 A up to 900 A. The 900 A 1200 V EconoDUAL™ features an improved housing for handling higher currents, and temperatures within the same footprint. In combination with the TRENCHSTOP™ IGBT7 technology, it shows a significant reduction of losses, a high level of controllability and switching softness, as well as high short-circuit capability. Together with the maximum operation temperature of 175°C at overload, high efficiency and power density are achieved, enabling system simplification, and cost reduction.

Video


Related Products

Part Number Description
 FF900R12ME7_B11  1200 V, 900 A dual IGBT module
 IFF600B12ME4P_B11  1200 V, 600 A dual IGBT module

 

CoolSIC™ 1200 V SiC Trench MOSFET in TO-263-7 package

Body-Image 5-Infineon-Industrial-Drives-CoolSiC-Trench-MOSFET The CoolSiC™ 1200 V, 30 mΩ SiC MOSFET in a D2PAK-7L (TO-263-7) package build on a state-of-the-art trench semiconductor process optimized to combine performance with reliability in operation. The low power losses of CoolSiC technology, combined with .XT interconnection technology in a new 1200 V optimized SMD package, enables top efficiency and passive cooling potential in applications such as drives, chargers and industrial powers supplies.

Video


Related Products

Part Number Description
 IMBG120R030M1HXTMA1  CoolSiC™ 1200 V SiC Trench MOSFET in TO-263-7 package

 

EiceDRIVER™ X3 Compact and Enhanced family

Body-Image 5-Infineon-Industrial-Drives-EiceDRIVER-X3 The EiceDRIVER™ X3 Compact isolated gate driver family now includes the X3 Compact 1ED31xx family, with a Miller clamp or separate output function. The active Miller clamp function is highly recommended for SiC MOSFET 0 V turn off. Up to 14 A output current, 200 kV/µs CMTI, 7 ns Max. propagation delay matching, 40 V max output supply voltage. Integrated filters reduce the need for external filters.

The EiceDRIVER™ X3 Enhanced isolated gate driver portfolio now includes X3 Analog 1ED34xx family and X3 Digital 1ED38xx family with DESAT, Miller clamp, Soft-off, and I2C configurability. This highly-flexible gate driver family offers a wide range of configurable features and monitoring options. This enables innovative use cases, such as predictive maintenance.

Application Brochure

Download Every Switch Needs a Driver – Gate Driver Application Matrix



Video


Related Products

Part Number Description
 1ED3124MU12H  14 A, 5.7 kV (rms) single-channel isolated gate driver with separate output,  UL 1577 certified, 10.5 V UVLO
 1ED3491MU12M  5.7 kV, 9 A single-channel flexible isolated gate driver with active Miller clamp,  adjustable DESAT and Soft-off

Further Well Established Gate Drivers

Part Number Description
 1ED44176N01F  25 V, 1.75 A – Single low side driver with OC
 1ED020I12-F2  1200 V, 2 A – Isolated driver with DESAT and Miller clamp
 1EDC60H12AH  1200 V, 10 A – Isolated driver with separate output
 1EDI30I12MF  1200 V, 6 A – Isolated driver with Miller clamp

 

32-bit XMC™ Industrial Microcontroller based on Arm® Cortex®-M

Body-Image 6-Infineon-Industrial-Drives-32-bit-XMC-Industrial-Microcontroller XMC1000 microcontrollers bring together the Arm® Cortex®-M0 core and market proven and differentiating peripherals in a leading-edge 65nm manufacturing process. XMC1000 is the number one choice to bring traditional 8-bit designs to the next level. All XMC4000 devices are powered by Arm® Cortex®-M4 with a built-in DSP instruction set. The Single Precision Floating Point Unit, Direct Memory Access (DMA) feature and Memory Protection Unit (MPU) are state-of-the-art for all devices – even the smallest XMC4000 runs with up to 80MHz in core and peripherals. It comes with comprehensive set of common, fast and precise analog/mixed signal, Timer/PWM and communication peripherals.

Product Brief

Download XMC4300 and XMC4800 Microcontroller series with integrated EtherCAT®


Related Products

Part Number Description
 XMC1302-T038X0200 AB  MCU 32-bit ARM Cortex M4 RISC 256KB Flash 3.3 V 100-Pin LQFP EP  Tray
 XMC4300-F100K256 AA XQ  MCU 32-bit ARM Cortex M4 RISC 256KB Flash 3.3 V 100-Pin LQFP EP  Tray
 XMC4300-F100K256 AA XU  MCU 32-bit ARM Cortex M4 RISC 256KB Flash 3.3 V 100-Pin LQFP EP  T/R
 XMC4800-E196K2048 AA  MCU 32-bit ARM Cortex M4 RISC 2MB Flash 3.3 V 196-Pin LFBGA Tray

 

Motor Drives Inverter Board with CoolSiC™ MOSFET

Body-Image 7-Infineon-Industrial-Drives-Motor-Drives-Inverter-Board EVAL-M5-IMZ120R-SIC and EVAL-M5-E1B1245N-SIC are 3-phase inverter board for motor drive applications implemented with our CoolSiC™ MOSFETs. A control board equipped with the M5 32-pin interface connector, such as the XMC DriveCard 4400, can be used for operating. Jointly they feature and demonstrate usage of Silicon Carbide MOSFETs in this application. EVAL-M5-IMZ120R-SIC, the inverter uses TO247 packages, and the EVAL-M5-E1B1245N-SIC uses an Easy1B package.

Furthermore, the EVAL-M1-IM818-A is MADK evaluation board ready to use power stage with 1200 V IM818-MCC CIPOS™ Maxi IPM to drive 380 V 3-phase motor.

Application Note/User Manual

Download CoolSiC™ MOSFET motor drives evaluation board in TO247 packages

Download CoolSiC™ MOSFET motor drives evaluation board for 7.5 kW

Download EVAL-M1-IM818-A User Manual - iMOTION™ Modular Application Design Kit

Download CoolSiC™ - The Perfect Solution For Servo Drives

Video


Related Products

Part Number Description
 EVAL-M5-IMZ120R-SIC  Motor Drives Inverter Board with CoolSiC™ MOSFET in TO247 package
 EVAL-M5-E1B1245N-SIC  CoolSiC™ MOSFET motor drives evaluation board for 7.5 kW
 EVAL-M1-IM818-A  Evaluation board for CIPOS™ Maxi IPM, features 1200V IM818-MCC IPM


Discover More Solutions from Infineon 

 

Ähnliche Beiträge

Neue Beiträge

Leider ergab Ihre Suche kein Ergebnis

Aktuelles über Elektronikkomponenten­

Wir haben unsere Datenschutzbestimmungen aktualisiert. Bitte nehmen Sie sich einen Moment Zeit, diese Änderungen zu überprüfen. Mit einem Klick auf "Ich stimme zu", stimmen Sie den Datenschutz- und Nutzungsbedingungen von Arrow Electronics zu.

Wir verwenden Cookies, um den Anwendernutzen zu vergrößern und unsere Webseite zu optimieren. Mehr über Cookies und wie man sie abschaltet finden Sie hier. Cookies und tracking Technologien können für Marketingzwecke verwendet werden.
Durch Klicken von „RICHTLINIEN AKZEPTIEREN“ stimmen Sie der Verwendung von Cookies auf Ihrem Endgerät und der Verwendung von tracking Technologien zu. Klicken Sie auf „MEHR INFORMATIONEN“ unten für mehr Informationen und Anleitungen wie man Cookies und tracking Technologien abschaltet. Das Akzeptieren von Cookies und tracking Technologien ist zwar freiwillig, das Blockieren kann aber eine korrekte Ausführung unserer Website verhindern, und bestimmte Werbung könnte für Sie weniger relevant sein.
Ihr Datenschutz ist uns wichtig. Lesen Sie mehr über unsere Datenschutzrichtlinien hier.